码支付源码GO语言版,支持多通道轮询支付
Go语言程序,不是PHP程序,小白请勿下载,无技术支持、目前测试正常,后期就不知道了
仅限个人学习,禁止商业使用,如有能力请支持正版,需要商业版联系我,送福利
Go支付系统凭借其全自研技术架构、多通道支持与灵活部署能力。无论是个人创业还是企业级运营,都能满足多样化的支付需求
全自研架构,拒绝二开隐患 摒弃传统二次开发模式,从底层代码到功能模块均为独立研发,确保系统稳定性与安全性。无需担心兼容性问题
高性能技术栈,后端采用Go语言开发,凭借其天然的并发处理优势,前端基于Vue + ElementUI + Vite构建,页面响应迅速,操作流畅,为用户提供丝滑体验
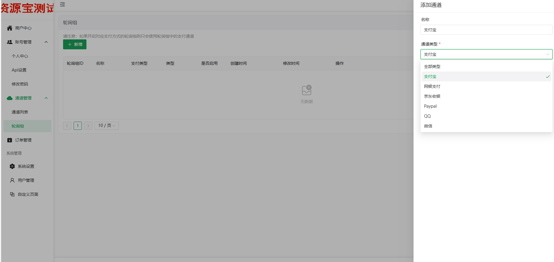
系统无缝整合支付宝、微信、QQ支付、易支付、网银等主流支付方式,支持一键切换通道。通过易支付通用接口,开发者可快速接入新支付渠道,降低开发复杂度
源码截图
![图片[1]-码支付源码GO语言版+三合一监控-站长源码](https://picx.zhimg.com/80/v2-0515b1a8faa69d1e09fddf5df2a49efc.png)
![图片[2]-码支付源码GO语言版+三合一监控-站长源码](https://pic1.zhimg.com/80/v2-5df145017cd71a557ca0b652f767cd36.png)
![图片[3]-码支付源码GO语言版+三合一监控-站长源码](https://picx.zhimg.com/80/v2-7ca9703b6838cb580beb9f034658ac69.png)
![图片[4]-码支付源码GO语言版+三合一监控-站长源码](https://picx.zhimg.com/80/v2-07cf739caa2ccec72a062aaf2761063e.png)
![图片[5]-码支付源码GO语言版+三合一监控-站长源码](https://pic1.zhimg.com/80/v2-d3fb2031f2f0e177922814f519b17795.png)
© 版权声明
文章版权归作者所有,未经允许请勿转载。
THE END












